表单数据权限举例
简介
介绍普通表与流程表的权限说明。
普通表单自定义权限举例
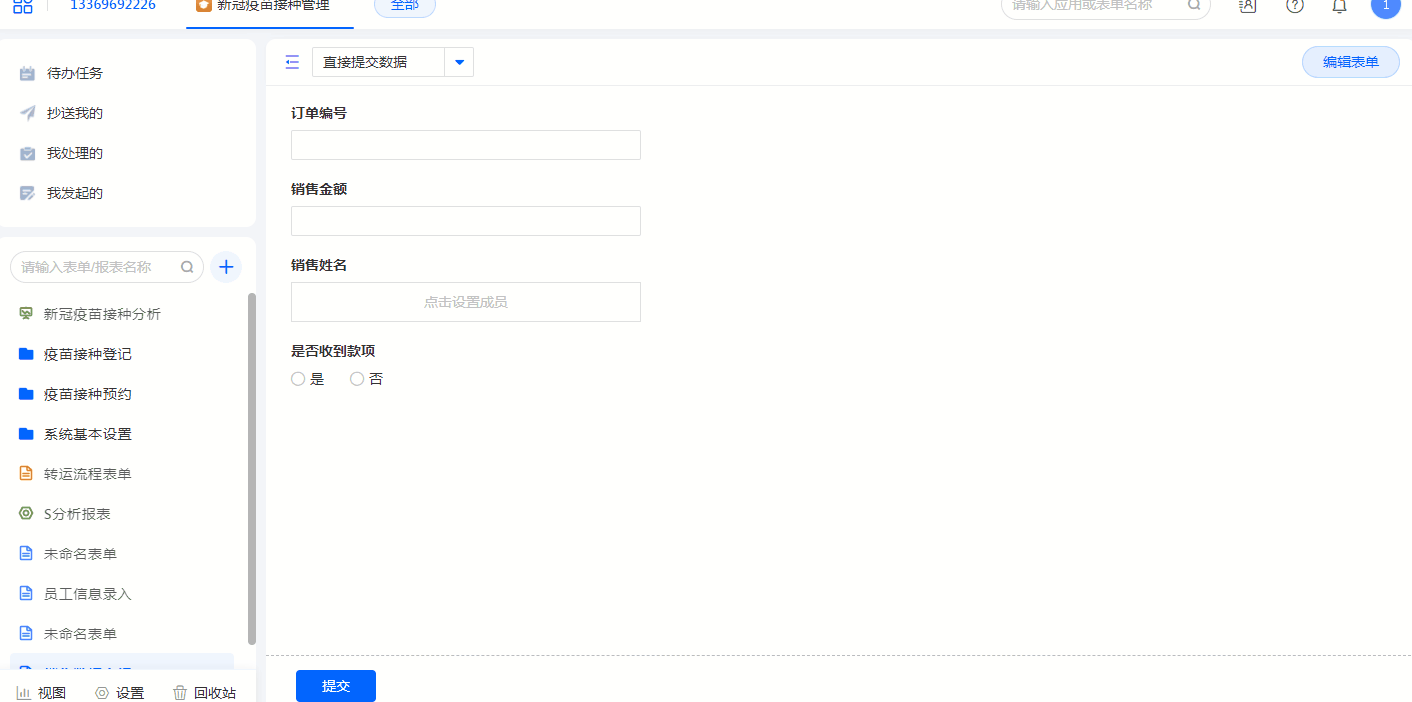
- 例如,一张销售数据上报的表单,包括【订单编号】【销售姓名】【销售金额】【是否收到款项】4个字段。

(1)销售人员的权限配置
①权限要求:
- 只可以管理自己的销售数据
- 对除【是否收到款项】不可编辑不可见外其他所有字段都可见,但只能编辑【订单编号】【销售姓名】【销售金额】。
- 还可开启添加、删除、导入、导出、动态、评论等权限。

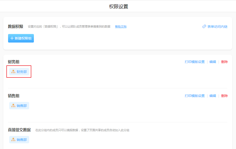
② 权限配置完成后,共享给销售部成员。

③ 看一下实际效果,【登录销售部成员[应用中心]的账号】——【选择对应的团队】——【打开被分享的应用】——【打开[销售数据上报]这张表单】——【切换至[销售组]权限组】:
-
只能看到销售姓名为自己的数据。
-
操作权限有新建、导入、导出、删除、动态、评论。
-
点击单条明细数据可以编辑,其中【订单编号】【销售姓名】【销售金额】可以编辑,【是否收到款项】不能编辑不可见。

(2)财务的权限配置
① 权限要求:
- 可以对所有提交上来的数据进行管理。
- 对所有字段都可见;但只能编辑【是否收到款项】。
- 不可以添加、删除、导入、导出、批量修改、批量打印、删除、动态、评论数据。
② 权限配置完成后,共享给财务部成员,操作方法与【销售部】的一致。

③ 看一下实际效果,【登录财务部成员[示例]的账号】——【打开[销售数据上报]这张表单】——【切换至[财务组]权限组】:
-
能看到所有的数据。
-
新建、导入、导出、删除等按钮都没有,因为设置时没有勾选对应的操作权限。
-
点击单条明细数据可以编辑,其中【财务是否收款】可以编辑,【订单编号】【销售姓名】【销售金额】都不能编辑。

流程表单自定义权限举例
- 例如,一张销售数据上报的表单,包括【订单编号】【销售姓名】【销售金额】【是否结算】4个字段。

(1)销售人员的权限配置
①权限要求:
- 只可以管理自己的销售数据。
- 对所有字段都可见,但只能编辑【订单编号】【销售姓名】【销售金额】。
- 还可以添加、查看、编辑、删除、调整流程负责人、激活流程、结束流程、动态、评论、流程日志、批量打印、批量修改、导出。

② 权限配置完成后,共享给销售部成员。

③ 看一下实际效果,【登录销售组成员【应用中心】的账号】——【打开目标应用】——【打开目标表单】——【切换至【销售】权限组】:
-
点击单条明细数据可以编辑,其中【订单编号】【销售姓名】【销售金额】可以编辑,【是否结算】不可见。
-
点击流程未结束的数据,可以调整流程负责人、结束流程。

